Microsoft SQL Server/Cluster mit Native SQL-Authentifizierung

Dieser Artikel beschreibt die Einrichtung einer UMS-Datenbank unter Verwendung eines Microsoft SQL-Servers, die Konfiguration der Datenbankanmeldung und die Verbindung des IGEL Universal Management Suite (UMS) mit der Datenbank unter Verwendung der Native SQL-Authentifizierung.

Creating the UMS Database

Es wird empfohlen, eine separate Datenbank mit einem spezifischen Schema für die UMS zu erstellen.

Hinweise zur Konfiguration

Die Serveranwendung UMS führt mehrere Dienste parallel aus, um die erforderlichen Funktionen bereitzustellen. Diese Dienste stellen separate Verbindungen zur Datenbank her. Die Datenbank muss daher eine bestimmte Anzahl von Verbindungen zulassen. Die erwartete maximale Anzahl von Verbindungen ist 128 * [Anzahl der UMS Server].

Bitte stellen Sie sicher, dass Ihre Datenbank diese Verbindungen verarbeiten kann.

Verwendung der SQL-Verwaltungskonsole

→ Wählen Sie in der SQL-Verwaltungskonsole Neue Abfrage und geben Sie das folgende Skript ein; ersetzen Sie die Platzhalter entsprechend.

Nicht das Schema dbo für die Datenbanktabellen UMS verwenden!

  • <database_name>: Der Name für die UMS Datenbank

  • <schema_name>: Der Name des Schemas für die Datenbank UMS

    USE [master]
    GO
    CREATE DATABASE [<Datenbank_name>];
    GO
    USE [<Datenbank_name>];
    GO
    CREATE SCHEMA [<schema_name>];
    GO
    


Verwendung der GUI

  1. Klicken Sie in SQL Server Management Studio mit der rechten Maustaste auf Datenbanken und wählen Sie Neue Datenbank.

  2. Unter Allgemein geben Sie der Datenbank einen Namen.

  3. Optional können Sie weitere Parameter entsprechend den Anforderungen Ihres Unternehmens einstellen.

    image-2024-2-12_11-31-9.png


Konfigurieren der UMS Benutzer-, Schema- und Datenbankberechtigungen

Verwendung der SQL-Verwaltungskonsole

→ Wählen Sie in der SQL Management Console Neue Abfrage und geben Sie das folgende Skript ein; beachten Sie bitte Folgendes.

  • <ums_user>: Der lokale Alias in der Datenbank <database_name> des echten Benutzers <sql_user>

  • Nach der Microsoft SQL Server Dokumentation muss der <ums_user> db_owner sein, um Tabellen zu erstellen und zu ändern.

USE [<datenbank_name>]
GO
CREATE USER [<ums_user>] FOR LOGIN [<sql_user];
GO
ALTER ROLE [db_owner] ADD MEMBER [<ums_user>];
GO
ALTER USER [<ums_user>] WITH DEFAULT_SCHEMA = [<schema_name>];
GO
ALTER AUTHORIZATION ON SCHEMA::[<schema_name>] TO [<ums_user>]
GO

Verwendung der GUI

  1. Öffnen Sie in SQL Server Management Studio die Datenbank, die inErstellen der UMS Database erstellt wurde.

  2. Unter Sicherheit > Benutzer klicken Sie mit der rechten Maustaste auf Neuer Benutzer.

  3. Unter Allgemein suchen Sie Ihren Anmeldenamen (<sql_user>) und geben dem Benutzer einen Namen.

    image-2024-2-12_11-39-10.png


  4. Im Bereich Mitgliedschaft geben Sie dem Benutzer die Rolle db_owner.

    image-2024-2-12_11-47-17.png



  5. Gehen Sie zu Sicherheit > Schemas und klicken Sie mit der rechten Maustaste auf Neues Schema.

  6. Suchen Sie den <ums_user> als Schema-Besitzer und geben Sie einen Schemanamen an.

    image-2024-1-30_12-16-48.png


  7. Unter Sicherheit > Benutzer in Ihrer UMS Datenbank, doppelklicken Sie auf den <ums_user>.

  8. Unter Allgemein setzen Sie das Standardschema auf <schema_name>.

    image-2024-1-30_12-21-42.png


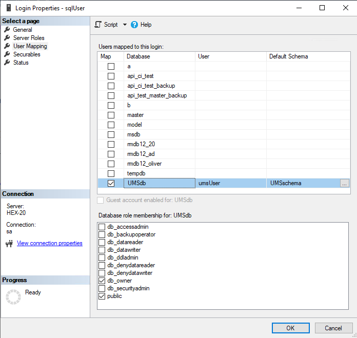
  9. Unter Security > Logins > Users, doppelklicken Sie auf den <sql_user>.

  10. Im Bereich Benutzerzuordnung überprüfen Sie die Zuordnung der Datenbank UMS, des Benutzers und des Standardschemas.

    image-2024-2-12_11-53-9.png


  11. Abhängig davon, ob Sie einen einzelnen Server oder einen Cluster für Ihre Microsoft SQL-Datenbank verwenden, fahren Sie fort mit Verbinden des UMS mit der Datenbank (Single Server Instance) oder Verbinden des UMS mit der Datenbank (Cluster),

Connecting the UMS to the Database (Single Server Instance)

  1. In der UMS Administrator richten Sie eine neue Datenquelle vom Typ SQL Server ein.

    image-2024-1-24_10-56-47.png


    image-2024-1-24_10-45-53.png


  2. Bearbeiten Sie die Daten wie folgt:

    • Host: Der Hostname oder die IP-Adresse des Microsoft SQL Servers; wenn Sie MS SQL Server Always On Availability Groups einsetzen, geben Sie den Domänennamen des Always On Availability Group Listeners ein.

    • Port: Der Port, an dem der Microsoft SQL Server auf Anfragen wartet. (Standard: 1433)

    • Benutzer: Der Anmeldename zum Verbinden mit der Datenbank

    • Schema: Das Datenbankschema

    • Datenbank / SID: Der Datenbankname

    • JDBC Parameter (Doppelklick):

      • sendStringParametersAsUnicode: false

      • trustServerCertificate: true

        image-2024-1-26_15-9-30.png


        image-2024-1-26_15-21-31.png


  3. Wählen Sie Ihre Datenbankkonfiguration und klicken Sie auf Activate.

    image-2024-1-31_9-50-14.png


  4. Geben Sie den Benutzernamen und das Passwort für die Verbindung ein.

    image-2024-1-31_10-14-24.png

Connecting the UMS to the Database (Cluster)

  1. In der UMS Administrator richten Sie eine neue Datenquelle vom Typ SQL Server ein.

    image-2024-1-24_10-56-47.png


    image-2024-1-24_12-38-42.png


  2. Bearbeiten Sie die Daten wie folgt:

    • Host: Der Hostname oder die IP-Adresse des Microsoft SQL Servers; wenn Sie MS SQL Server Always On Availability Groups einsetzen, geben Sie den Domänennamen des Always On Availability Group Listeners ein.

    • Port: Der Port, an dem der Microsoft SQL Server auf Anfragen wartet. (Standard: 1433)

    • Benutzer: Der Anmeldename zum Verbinden mit der Datenbank

    • Schema: Das Datenbankschema

    • Datenbank / SID: Der Datenbankname

    • Instanz: Die Instanz für Ihren Microsoft SQL Server Cluster

    • JDBC Parameter (Doppelklick):

      • sendStringParametersAsUnicode: false

      • trustServerCertificate: true

        image-2024-1-26_15-17-28.png


        image-2024-1-26_15-22-5.png


  3. Wählen Sie Ihre Datenbankkonfiguration und klicken Sie auf Activate.

    image-2024-1-31_9-50-14.png


  4. Geben Sie den Benutzernamen und das Passwort für die Verbindung ein.

    image-2024-1-31_10-14-24.png