Microsoft SQL Server/Cluster mit nativer Active Directory (AD)-Authentifizierung
Dieser Artikel beschreibt die Einrichtung einer UMS-Datenbank mit einem Microsoft SQL Server, die Konfiguration des Datenbank-Logins sowie die Anbindung der IGEL Universal Management Suite (UMS) an die Datenbank unter Verwendung der nativen Active-Directory- (AD-)Authentifizierung.
Die Verwendung von Microsoft Active Directory (AD) zur Anbindung Ihrer UMS an einen Microsoft SQL Server erfordert ein tiefgehendes Verständnis Ihrer Umgebung. Für die meisten Umgebungen wird empfohlen, die native SQL-Authentifizierung zu verwenden.
Voraussetzungen
Für die Anbindung des UMS-Servers an Ihre UMS-Datenbank mit nativer Microsoft Active Directory- (AD-)Authentifizierung müssen die folgenden Komponenten vorhanden sein:
Ein Windows-Domänenserver
Der Microsoft SQL-Server, auf dem die UMS-Datenbank läuft, befindet sich in der Windows-Domäne
Der UMS Server und der UMS Administrator befinden sich in der Windows-Domäne
Das SQL-Dienstkonto hat lokale Administrationsrechte für den UMS Server
UMS-Datenbank erstellen
Es wird empfohlen, für die UMS eine separate Datenbank mit einem spezifischen Schema zu erstellen.
Konfigurationshinweise
Die UMS-Server-Anwendung führt mehrere Dienste parallel aus, um die erforderliche Funktionalität bereitzustellen. Diese Dienste stellen jeweils separate Verbindungen zur Datenbank her. Die Datenbank muss daher eine bestimmte Anzahl von Verbindungen zulassen. Die erwartete maximale Anzahl von Verbindungen beträgt 128 * [Anzahl der UMS Server].
Stellen Sie sicher, dass Ihre Datenbank diese Verbindungen verarbeiten kann.
Verwenden der SQL Management Console
→ Wählen Sie in der SQL Management Console die Option New Query und geben Sie das untenstehende Skript ein; ersetzen Sie dabei die Platzhalter entsprechend.
Verwenden Sie das Schema dbo für die Datenbanktabellen UMS NICHT!
<database_name>: Der Name für die UMS Datenbank<schema_name>: Der Name des Schemas für die Datenbank UMSCODEUSE [master] GO CREATE DATABASE [<Datenbank_name>]; GO USE [<Datenbank_name>]; GO CREATE SCHEMA [<schema_name>]; GO
Verwenden der grafischen Benutzeroberfläche (GUI)
Klicken Sie in SQL Server Management Studio mit der rechten Maustaste auf Databases und wählen Sie New Database.
Unter General geben Sie der Datenbank einen Namen.
Optional können Sie weitere Parameter entsprechend den Anforderungen Ihres Unternehmens einstellen.

Benutzer und Gruppe zur Windows-Domäne hinzufügen
→ Stellen Sie sicher, dass Ihre Windows-Domäne Benutzer enthält, die über die folgenden Berechtigungen verfügen:
Melden Sie sich beim Datenbankserver an
Melden Sie sich bei der Datenbank an, die mit dem UMS verbunden ist
Anmeldung beim Server mit den UMS Komponenten
Ausführen des UMS Servers als Windows-Dienst
Es wird empfohlen, in der Domäne eine Gruppe zu erstellen, die die Benutzer für die Datenbank enthält, und die Benutzer für die UMS in diese Gruppe aufzunehmen. Diese Gruppe wird Eigentümer der UMS-Datenbank und ermöglicht dadurch allen Benutzern in der Gruppe die Arbeit mit der Datenbank.
Benutzer oder Gruppe zum Microsoft SQL Server hinzufügen
Hinweis: Wenn der AD-Benutzer, den Sie für die Verbindung mit dem Microsoft SQL Server verwenden möchten, bereits einen SQL-Login-Eintrag hat oder Mitglied einer Gruppe mit Login-Zugriff ist, können Sie diesen Schritt überspringen und mit Konfigurieren des UMS Benutzers, des Schemas und der Datenbankberechtigungen.
Verwenden der SQL Management Console
In SQL Server Management Studio wählen Sie New Query.
Verwenden Sie das folgende Skript, um die Datenbankanmeldung zu erstellen; ersetzen Sie
<ad_user>durch den AD-Benutzer, den Sie zum Verbinden verwenden möchten.CODEUSE [master] GO CREATE LOGIN [[<ad_user>]] FROM WINDOWS; GO
SQL Server Management Studio verwenden (GUI-Modus)
Stellen Sie mit dem SQL Server Management Studio eine Verbindung zur Datenbank her.
Öffnen Sie den Zweig Security, klicken Sie mit der rechten Maustaste auf Logins und wählen Sie New Login.
Wählen Sie für die Anmeldung Windows Authentication und klicken Sie auf Search.
Klicken Sie auf Object Types…, wählen Sie Groups und Users aus und klicken Sie auf OK.

Klicken Sie auf Locations..., um den Ort auszuwählen, an dem sich Ihr Benutzer oder Ihre Gruppe befindet, und klicken Sie auf OK.

Geben Sie den Namen der Gruppe oder des Benutzers ein, klicken Sie auf Check Names, wählen Sie den Namen Ihres Benutzers oder Ihrer Gruppe aus und klicken Sie auf OK.

Wenn Sie eine Gruppe ausgewählt haben, können alle Benutzer in dieser Gruppe auf die Datenbanken zugreifen, bei denen diese Gruppe als Datenbankeigentümer definiert ist. Außerdem sollten Sie, wenn Sie eine Gruppe ausgewählt haben, mindestens einen Benutzer hinzufügen, der Hauptdatenbankeigentümer wird.
Konfigurieren des UMS Benutzers, des Schemas und der Datenbankberechtigungen
Verwenden der SQL Management Console
→ Wählen Sie in der SQL Management Console die Option New Query und geben Sie das untenstehende Skript ein; beachten Sie bitte Folgendes.
<ums_user>: Der lokale Alias in der Datenbank<database_name>des realen Benutzers<ad_user>Nach der Microsoft SQL Server Dokumentation muss der
<ums_user>db_ownersein, um Tabellen erstellen und ändern zu können.
USE [<Datenbankname>]
GO
CREATE USER [<ums_user>] FOR LOGIN [<ad_user];
GO
ALTER ROLE [db_owner] ADD MEMBER [<ums_user>];
GO
ALTER USER [<ums_user>] WITH DEFAULT_SCHEMA = [<schema_name>];
GO
ALTER AUTHORIZATION ON SCHEMA::[<schema_name>] TO [<ums_user>]
GO
Verwenden der grafischen Benutzeroberfläche (GUI)
In SQL Server Management Studio öffnen Sie die Datenbank, die in UMS-Datenbank erstellen erstellt wurde.
Unter Security > Users klicken Sie mit der rechten Maustaste auf New User.
Unter General suchen Sie Ihren Anmeldenamen (
<ad_user>) und geben dem Benutzer einen Namen.
Im Bereich Membership geben Sie dem Benutzer die Rolle db_owner.

Gehen Sie zu Security > Schemas und klicken Sie mit der rechten Maustaste auf New Schema.
Suchen Sie den <ums_user> als Schema owner und geben Sie einen Schema name an.

Unter Security > Users in Ihrer UMS Datenbank, doppelklicken Sie auf den <ums_user>.
Unter General setzen Sie das Standardschema auf <schema_name>.

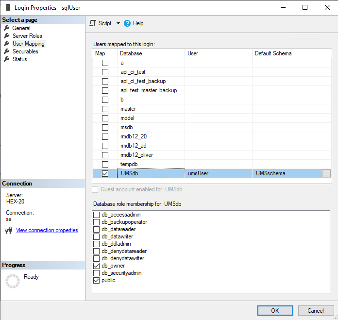
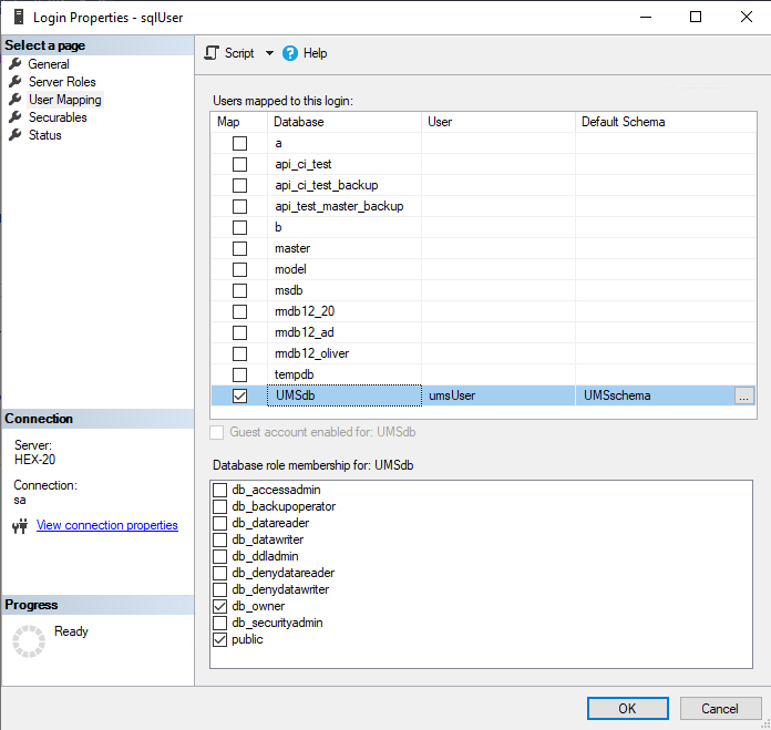
Unter Security > Logins > Users, doppelklicken Sie auf den <ad_user>.
Im Bereich User Mapping prüfen Sie die Zuordnung der UMS Datenbank, des Benutzers und des Standardschemas.

UMS-Dienste konfigurieren
Melden Sie sich am UMS-Server mit den Anmeldedaten an, die für die Verbindung zur UMS-Datenbank auf dem Microsoft SQL Server konfiguriert wurden.
Öffnen Sie services.msc und klicken Sie mit der rechten Maustaste auf den Dienst IGEL Remote Manager Server.
Wählen Sie Eigenschaften und wechseln Sie zur Registerkarte Anmelden.
Aktivieren Sie Dieses Konto und verwenden Sie die Schaltfläche Durchsuchen, um den Benutzer zu finden, der Eigentümer der SQL-Datenbank ist.

Abhängig davon, ob Sie einen einzelnen Server oder einen Cluster für Ihre Microsoft SQL-Datenbank verwenden, fahren Sie fort mit Die UMS an die Datenbank anbinden (Einzelserver-Instanz) oder Die UMS an die Datenbank anbinden (Cluster).
Die UMS an die Datenbank anbinden (Einzelserver-Instanz)
Führen Sie vor der Konfiguration der Verbindung die folgenden Schritte aus:
Klicken Sie mit der rechten Maustaste auf den UMS-Administrator (z. B. im Startmenü) und wählen Sie im Kontextmenü Als anderer Benutzer ausführen.
Authentifizieren Sie sich mit dem SQL-AD-Dienstkonto.
Melden Sie sich am UMS-Server als SQL-AD-Dienstkonto an.
Starten Sie den UMS Administrator.
Richten Sie im UMS Administrator eine neue SQL-Server-AD-Native-Datenquelle ein.


Bearbeiten Sie die Daten wie folgt:
Host: Der vollständig qualifizierte Hostname (FQDN) des Microsoft SQL Servers. Wenn Sie MS SQL Server Always On Availability Groups bereitstellen, geben Sie den Domänennamen des Always On Availability Group-Listeners ein.
Port: Der Port, an dem der Microsoft SQL Server auf Anfragen wartet. (Standard: 1433)
Schema: Das Datenbankschema
Datenbank / SID: Der Datenbankname
JDBC Parameter (Doppelklick):
sendStringParametersAsUnicode: false
trustServerCertificate: true


Wählen Sie Ihre Datenbankkonfiguration und klicken Sie auf Activate.

Die UMS an die Datenbank anbinden (Cluster)
Führen Sie vor der Konfiguration der Verbindung die folgenden Schritte aus:
Klicken Sie mit der rechten Maustaste auf den UMS-Administrator (z. B. im Startmenü) und wählen Sie im Kontextmenü Als anderer Benutzer ausführen.
Authentifizieren Sie sich mit dem SQL-AD-Dienstkonto.
Melden Sie sich am UMS-Server als SQL-AD-Dienstkonto an.
Starten Sie den UMS Administrator.
Richten Sie im UMS Administrator eine neue SQL-Server-Cluster-AD-Native-Datenquelle ein.


Bearbeiten Sie die Daten wie folgt:
Host: Der vollständig qualifizierte Hostname (FQDN) des Microsoft SQL Servers.
Port: Der Port, auf dem der Microsoft SQL Server auf Anfragen wartet. (Standard: 1433)
Schema: Das Datenbankschema
Datenbank / SID: Der Datenbankname
Instanz: Die Instanz für Ihren Microsoft SQL Server Cluster
JDBC Parameter (Doppelklick):
sendStringParametersAsUnicode: false
trustServerCertificate: true


Wählen Sie Ihre Datenbankkonfiguration und klicken Sie auf Activate.
