Microsoft SQL Server/Cluster mit nativer SQL-Authentifizierung
Dieser Artikel beschreibt die Einrichtung einer UMS-Datenbank mit einem Microsoft SQL Server, die Konfiguration des Datenbank-Logins sowie die Anbindung der IGEL Universal Management Suite (UMS) an die Datenbank unter Verwendung der nativen SQL-Authentifizierung.
UMS-Datenbank erstellen
Es wird empfohlen, für die UMS eine separate Datenbank mit einem spezifischen Schema zu erstellen.
Konfigurationshinweis
Die UMS-Server-Anwendung führt mehrere Dienste parallel aus, um die erforderliche Funktionalität bereitzustellen. Diese Dienste stellen jeweils separate Verbindungen zur Datenbank her. Die Datenbank muss daher eine bestimmte Anzahl von Verbindungen zulassen. Die erwartete maximale Anzahl von Verbindungen beträgt 128 * [Anzahl der UMS Server].
Stellen Sie sicher, dass Ihre Datenbank diese Verbindungen verarbeiten kann.
Verwenden der SQL Management Console
→ Wählen Sie in der SQL Management Console die Option New Query und geben Sie das untenstehende Skript ein; ersetzen Sie dabei die Platzhalter entsprechend.
Verwenden Sie das Schema dbo für die Datenbanktabellen UMS NICHT!
<database_name>: Der Name für die UMS Datenbank<schema_name>: Der Name des Schemas für die UMS DatenbankCODEUSE [master] GO CREATE DATABASE [<Datenbank_name>]; GO USE [<Datenbank_name>]; GO CREATE SCHEMA [<schema_name>]; GO
Verwenden der grafischen Benutzeroberfläche (GUI)
Klicken Sie in SQL Server Management Studio mit der rechten Maustaste auf Databases und wählen Sie New Database.
Unter General geben Sie der Datenbank einen Namen.
Optional können Sie weitere Parameter entsprechend den Anforderungen Ihres Unternehmens einstellen.

Konfigurieren des UMS Benutzers, des Schemas und der Datenbankberechtigungen
Verwenden der SQL Management Console
→ Wählen Sie in der SQL Management Console die Option New Query und geben Sie das untenstehende Skript ein; beachten Sie bitte Folgendes.
<ums_user>: Der lokale Alias in der Datenbank<database_name>des realen Benutzers<sql_user>Nach der Microsoft SQL Server Dokumentation muss der
<ums_user>db_ownersein, um Tabellen erstellen und ändern zu können.
USE [<datenbank_name>]
GO
CREATE USER [<ums_user>] FOR LOGIN [<sql_user];
GO
ALTER ROLE [db_owner] ADD MEMBER [<ums_user>];
GO
ALTER USER [<ums_user>] WITH DEFAULT_SCHEMA = [<schema_name>];
GO
ALTER AUTHORIZATION ON SCHEMA::[<schema_name>] TO [<ums_user>]
GO
Verwenden der grafischen Benutzeroberfläche (GUI)
In SQL Server Management Studio öffnen Sie die Datenbank, die in UMS-Datenbank erstellen erstellt wurde.
Unter Security > Users klicken Sie mit der rechten Maustaste auf New User.
Unter General suchen Sie Ihren Anmeldenamen (
<sql_user>) und geben dem Benutzer einen Namen.
Im Bereich Membership geben Sie dem Benutzer die Rolle db_owner.

Gehen Sie zu Security > Schemas und klicken Sie mit der rechten Maustaste auf New Schema.
Suchen Sie den <ums_user> als Schema owner und geben Sie einen Schema name an.

Unter Security > Users in Ihrer UMS Datenbank, doppelklicken Sie auf den <ums_user>.
Unter General setzen Sie das Standardschema auf <schema_name>.

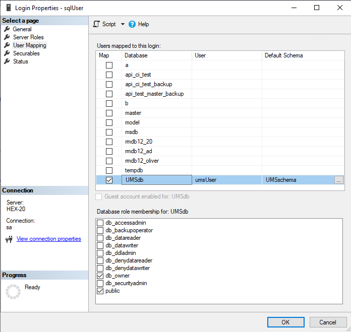
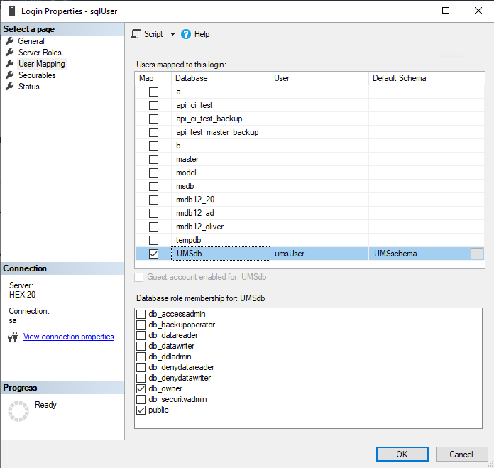
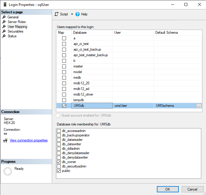
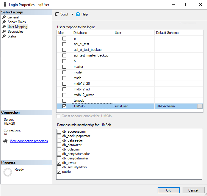
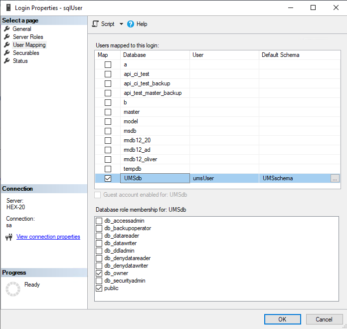
Unter Security > Logins > Users, doppelklicken Sie auf den <sql_user>.
Im Bereich User Mapping prüfen Sie die Zuordnung der UMS Datenbank, des Benutzers und des Standardschemas.

Abhängig davon, ob Sie einen einzelnen Server oder einen Cluster für Ihre Microsoft SQL-Datenbank verwenden, fahren Sie fort mit Die UMS an die Datenbank anbinden (Einzelserver-Instanz) oder Die UMS an die Datenbank anbinden (Cluster).
Die UMS an die Datenbank anbinden (Einzelserver-Instanz)
Richten Sie im UMS Administrator eine neue SQL-Server-Datenquelle ein.


Bearbeiten Sie die Daten wie folgt:
Host: Der Hostname oder die IP-Adresse des Microsoft SQL Servers; wenn Sie MS SQL Server Always On Availability Groups bereitstellen, geben Sie den Domänennamen des Always On Availability Group-Listeners ein.
Port: Der Port, auf dem der Microsoft SQL Server auf Anfragen wartet. (Standard: 1433)
Benutzer: Der Anmeldename für die Verbindung zur Datenbank
Schema: Das Datenbankschema
Datenbank / SID: Der Datenbankname
JDBC Parameter (Doppelklick):
sendStringParametersAsUnicode: false
trustServerCertificate: true


Wählen Sie Ihre Datenbankkonfiguration und klicken Sie auf Activate.

Geben Sie den Benutzernamen und das Passwort für die Verbindung ein.

Die UMS an die Datenbank anbinden (Cluster)
Richten Sie im UMS Administrator eine neue SQL-Server-Datenquelle ein.


Bearbeiten Sie die Daten wie folgt:
Host: Der Hostname oder die IP-Adresse des Microsoft SQL Servers; wenn Sie MS SQL Server Always On Availability Groups bereitstellen, geben Sie den Domänennamen des Always On Availability Group-Listeners ein.
Port: Der Port, auf dem der Microsoft SQL Server auf Anfragen wartet. (Standard: 1433)
Benutzer: Der Anmeldename für die Verbindung zur Datenbank
Schema: Das Datenbankschema
Datenbank / SID: Der Datenbankname
Instanz: Die Instanz für Ihren Microsoft SQL Server Cluster
JDBC Parameter (Doppelklick):
sendStringParametersAsUnicode: false
trustServerCertificate: true


Wählen Sie Ihre Datenbankkonfiguration und klicken Sie auf Activate.

Geben Sie den Benutzernamen und das Passwort für die Verbindung ein.
