Microsoft SQL Server/Cluster mit nativer SQL Authentifizierung

Dieser Artikel beschreibt die Einrichtung einer UMS Datenbank mit einem Microsoft SQL Server, die Konfiguration des Datenbank-Logins sowie die Verbindung der IGEL Universal Management Suite (UMS) mit der Datenbank unter Verwendung der nativen SQL Authentifizierung.

Die UMS Datenbank erstellen

Es wird empfohlen, für die UMS eine separate Datenbank mit einem eigenen Schema zu erstellen.

Konfigurationshinweise

Die Anwendung UMS Server führt mehrere Dienste parallel aus, um die erforderliche Funktionalität bereitzustellen. Diese Dienste stellen separate Verbindungen zur Datenbank her. Die Datenbank muss daher eine bestimmte Anzahl von Verbindungen zulassen. Die erwartete maximale Anzahl von Verbindungen beträgt 128 * [Anzahl der UMS Server].

Bitte stellen Sie sicher, dass Ihre Datenbank diese Verbindungen verarbeiten kann.

Die SQL Management Konsole verwenden

→ Wählen Sie in der SQL Management Konsole Neue Abfrage und geben Sie das unten stehende Skript ein; ersetzen Sie die Platzhalter entsprechend.

Verwenden Sie NICHT das Schema dbo für die UMS Datenbanktabellen!

Das Ändern des Schemanamens einer bestehenden produktiven Datenbank wird nicht unterstützt und führt bei einer produktiven Datenbank zu einer beschädigten Datenbank. Wenn Sie das dbo Schema nicht mehr verwenden möchten, müssen Sie eine vollständige Sicherung und Wiederherstellung des Schemas in einer neuen Datenbank und einem neuen Schema mit dem korrekten Namen durchführen oder den IGEL Administrator verwenden, um die Daten in eine neue Datenbank und ein neues Schema zu kopieren, siehe Eine Datenquelle kopieren.

  • <database_name>: Der Name der UMS Datenbank

  • <schema_name>: Der Name des Schemas für die UMS Datenbank

    USE [master]
    GO
    CREATE DATABASE [<database_name>];
    GO
    USE [<database_name>];
    GO
    CREATE SCHEMA [<schema_name>];
    GO
    


Die GUI verwenden

  1. Klicken Sie in SQL Server Management Studio mit der rechten Maustaste auf Datenbanken und wählen Sie Neue Datenbank aus.


  1. Unter Allgemein geben Sie der Datenbank einen Namen.


  1. Optional können Sie zusätzliche Parameter entsprechend den Anforderungen Ihres Unternehmens festlegen.

image-2024-2-12_11-31-9.png


UMS Benutzer-, Schema- und Datenbankberechtigungen konfigurieren

Die SQL Management Konsole verwenden

→ Wählen Sie in der SQL Management Konsole Neue Abfrage aus und geben Sie das unten stehende Skript ein; beachten Sie dabei Folgendes.

  • <ums_user>: Der lokale Alias in der Datenbank <database_name> des tatsächlichen Benutzers <sql_user>

  • Gemäß der Microsoft SQL Server Dokumentation muss <ums_user> die Rolle db_owner besitzen, um Tabellen erstellen und ändern zu können.

USE [<database_name>]
GO
CREATE USER [<ums_user>] FOR LOGIN [<sql_user];
GO
ALTER ROLE [db_owner] ADD MEMBER [<ums_user>];
GO
ALTER USER [<ums_user>] WITH DEFAULT_SCHEMA = [<schema_name>];
GO
ALTER AUTHORIZATION ON SCHEMA::[<schema_name>] TO [<ums_user>]
GO

Die GUI verwenden

  1. Öffnen Sie in SQL Server Management Studio die in Die UMS Datenbank erstellen angelegte Datenbank.


  1. Klicken Sie unter Sicherheit > Benutzer mit der rechten Maustaste auf Neue Benutzer.


  1. Suchen Sie unter Allgemein nach Ihrem Benutzernamen (<sql_user>) und vergeben Sie einen Benutzernamen.

image-2024-2-12_11-39-10.png


  1. Weisen Sie dem Benutzer im Bereich Mitgliedschaften die Rolle db_owner zu.

image-2024-2-12_11-47-17.png



  1. Gehen Sie zu Sicherheit > Schemas und klicken Sie mit der rechten Maustaste auf Neues Schema.

  2. Suchen Sie nach dem <ums_user> als Schema-Owner und vergeben Sie einen Schemanamen.

image-2024-1-30_12-16-48.png


  1. Doppelklicken Sie unter Sicherheit > Benutzer in Ihrer UMS Datenbank auf den <ums_user>.

  2. Legen Sie unter Allgemein das Standardschema auf <schema_name> fest.

image-2024-1-30_12-21-42.png


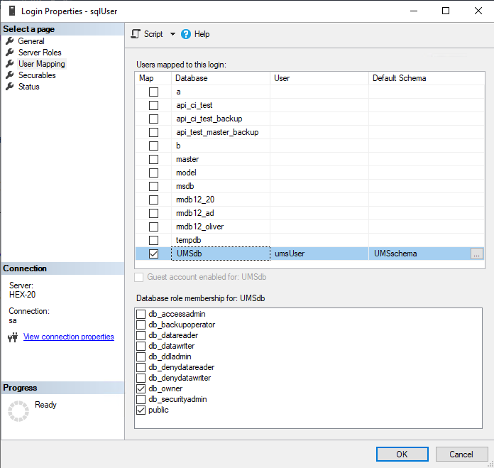
  1. Doppelklicken Sie unter Sicherheit > Logins > Benutzer auf den <sql_user>.

  2. Prüfen Sie im Bereich Benutzerzuordnung die Zuordnung der UMS Datenbank, des Benutzers und des Standardschemas.

image-2024-2-12_11-53-9.png


  1. Fahren Sie abhängig davon, ob Sie einen einzelnen Server oder einen Cluster für Ihre Microsoft SQL Datenbank verwenden, mit UMS mit der Datenbank verbinden (Einzelserverinstanz) oder UMS mit der Datenbank verbinden (Cluster) fort.

UMS mit der Datenbank verbinden (Einzelserverinstanz)

  1. Richten Sie im IGEL UMS Administrator eine neue Datenquelle vom Typ SQL Server ein.

image-2024-1-24_10-56-47.png
image-2024-1-24_10-45-53.png


  1. Bearbeiten Sie die Daten wie folgt:

    • Host: Der Hostname oder die IP-Adresse des Microsoft SQL Servers; wenn Sie MS SQL Server Always On Availability Groups verwenden, geben Sie den Domainnamen des Always On Availability Group Listeners ein.

    • Port: Der Port, auf dem der Microsoft SQL Server auf Anfragen wartet. (Standard: 1433)

    • Benutzer: Der Benutzername, mit dem sich die UMS mit dem UMS Server verbindet; beachten Sie, dass dies der tatsächliche Login-Benutzer ist (in unserem Beispiel: „sqlUser“), NICHT der lokale Alias innerhalb der Datenbank (in unserem Beispiel: „umsUser“)

    • Schema: Das Datenbankschema

    • Datenbank / SID: Der Datenbankname 

    • JDBC Parameter (Doppelklick): 

      • sendStringParametersAsUnicodefalse

      • trustServerCertificatetrue

image-20250115-100657.png
image-2024-1-26_15-21-31.png


  1. Wählen Sie Ihre Datenbankkonfiguration aus und klicken Sie auf Aktivieren.

image-20250115-103234.png


  1. Geben Sie den Benutzernamen und das Passwort für die Verbindung ein.

image-2024-1-31_10-14-24.png

UMS mit der Datenbank verbinden (Cluster)

  1. Richten Sie im IGEL UMS Administrator eine neue Datenquelle vom Typ SQL Server ein.

image-2024-1-24_10-56-47.png
image-2024-1-24_12-38-42.png


  1. Bearbeiten Sie die Daten wie folgt:

    • Host: Der Hostname oder die IP-Adresse des Microsoft SQL Servers; wenn Sie MS SQL Server Always On Availability Groups verwenden, geben Sie den Domainnamen des Always On Availability Group Listeners ein.

    • Port: Der Port, auf dem der Microsoft SQL Server auf Anfragen wartet. (Standard: 1433)

    • Benutzer: Der Benutzername für die Verbindung mit der Datenbank

    • Schema: Das Datenbankschema

    • Datenbank / SID: Der Datenbankname

    • Instanz: Die Instanz Ihres Microsoft SQL Server Clusters

    • JDBC Parameter (Doppelklick): 

      • sendStringParametersAsUnicodefalse

      • trustServerCertificatetrue

image-2024-1-26_15-17-28.png
image-2024-1-26_15-22-5.png


  1. Wählen Sie Ihre Datenbankkonfiguration aus und klicken Sie auf Aktivieren.

    image-2024-1-31_9-50-14.png


  2. Geben Sie den Benutzernamen und das Passwort für die Verbindung ein.

    image-2024-1-31_10-14-24.png